LATROMI Community
Erro ao utilizar um parâmetro no Bot de Mensagem
Erros
bot-de-mensagens
rogerio.kruger
Dezembro 22, 2025, 11:24am
1
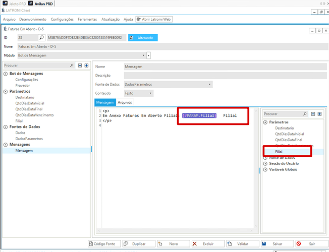
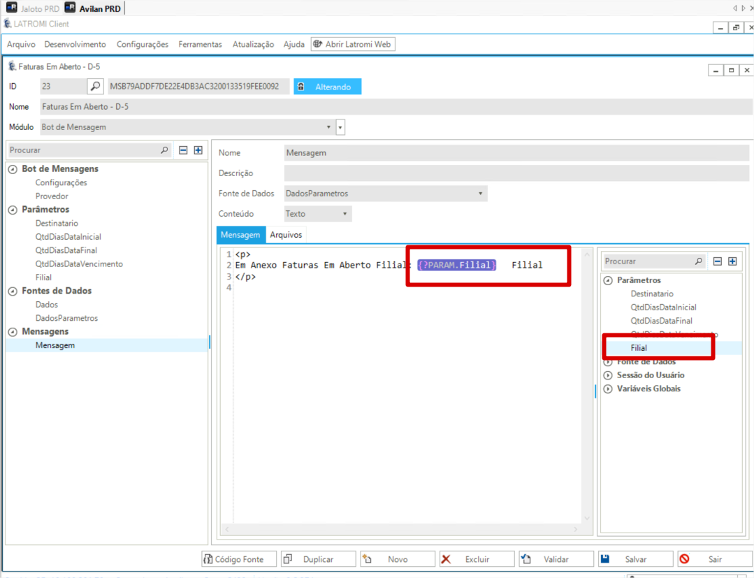
Ao tentar utilizar um parâmetro na mensagem, o mesmo está populando sem as chaves.
image
1079×827 122 KB