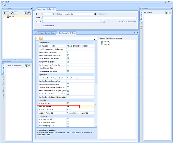
Ao criar uma consulta nova, nas configurações da aparência da grid, alguns parâmetros já poderiam vir padronizados com o que normalmente usamos. Segue a imagem com as configurações que vem por padrão:
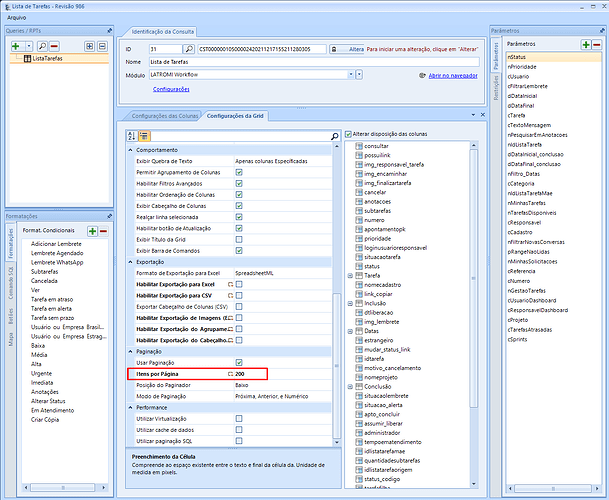
Porém, utilizamos esse padrão nos desenvolvimentos:
Seria interessante as configurações virem no nosso padrão de desenvolvimento, pois é um detalhe que muitas vezes fica esquecido e necessita de retrabalho para ajustar!



